XP SP2
Start->Run->Regedit
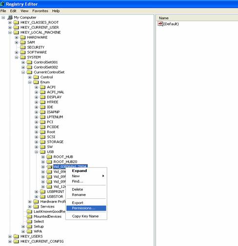
Mergi la calea HKEY_LOCAL_MACHINE\SYSTEM\CurrentControlSet\Enum\USB (aici apar codurile de identificare ale stick-urilor folosite - fiecare stick are un cod unic)
Click dreapta pe fiecare optiune cu "Vid_.." din USB se alege "Permissions.."

Apoi se bifeaza optiunea Allow

Dupa ce s-a procedat asemanator la toate optiunile "Vid_", se trece la stergerea lor, mai putin ROOT_HUB si ROOT_HUB20 (mare atentie la acest lucru !!!)
(nu se putea face stergerea fara alocarea permisiilor)
Click dreapta DELETE
Se procedeaza analog cu optiunile din USBSTOR(aici apar marcile tuturor stick-urilor folosite)

Dupa ce s-au golit USB si USBSTOR se trece sa pasul urmator
Mergeti la calea c:\windows
Alegeti din meniul Tools optiunea Folder Options., apoi, din meniul ferestrei care apar, optiune View.
Asigurati-va ca la sectiunea Advanced settings, punctul Hidden files and folder este bifata optiunea Show hidden files and folders (vizualizarea tuturor folderelor si fisierelor ascunse), si este debifata ultima optiune din lista, Use simple file sharing (permite alocarea diferentiata a permisiilor utilizatorilor, grupurilor si administratorilor).
Se merge la adresa c:\windows\inf
Clic dreapta pe usbstor.inf (la fel se va face si pentru usbstor.pnf)
se alege Properties
apoi Security
se bifeaza optiunea Allow, respectiv Deny in functie de cum se doreste a da, respetiv a lua drepturi(pentru cine se bifeaza Allow se aloca drepturi de a instala stick-uri, pentru Deny se iau aceste drepturi).
In cazul in care un utilizator, un grup sau un administrator nu apare in lista, se urmeaza pasii:
Se alege Add..
Advanced..
Find now
Se selecteaza numele si apoi se apasa butonul OK.
Se repeta pasii pentru eventuale alte adaugari.

Pasul urmator:
- orice intorducere a unui stick in usb ca administrator se poate instala numai de un utilizator care a primit drepturi.
|